
A simple 3D Room Configurator and Designer built with React and Three.js. Created as part of the 2hrs30days challenge, this project reached MVP status in just 20 days. Users can design and customize room layouts in a 3D environment.

Implementation of the second GPU Gems Paper on Water Caustics. Simulates realistic water light effects based on physics principles using WebGL and JavaScript.

Ocean simulation using Three.js and JavaScript. Implementation of the GPU Gems Chapter 1 on effective water simulation from physical models. Features multiple rendering passes and realistic wave dynamics.

A customizable Matrix-style digital rain animation with your name. Built with JavaScript and HTML Canvas, this project creates the iconic falling code effect from The Matrix but personalized.

A Blender addon for mapping images onto 3D objects with precision. Simplifies the process of applying image textures and provides tools for alignment and projection.

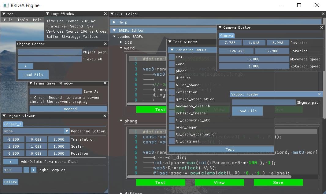
A Bidirectional Reflectance Distribution Function (BRDF) rendering engine for physically-based material simulation. Implements various lighting models for realistic surface rendering.

A client library for Keycloak authentication and authorization services. Provides easy integration with the Keycloak identity and access management solution.

Implementation of stereo triangulation algorithm for 3D reconstruction from multiple camera views. Demonstrates computer vision principles for depth perception.

Tool for stitching multiple images into panoramas using feature matching and homography estimation. Implements computer vision algorithms to create seamless composite images.

Physics simulation of a bouncing ball with realistic dynamics. Models gravity, friction, and elastic collisions using mathematical principles.

Custom software rasterizer implementation for rendering 3D models without using graphics APIs. Built from first principles to demonstrate fundamental computer graphics concepts.

A chess application built with clean architecture principles. Features game logic, AI opponents, and a modern UI with multiple difficulty levels.

A ray tracing renderer built from scratch. Implements light transport algorithms for photorealistic image synthesis, including reflection, refraction, and shadows.

A classic memory matching game with a modern twist. Features multiple difficulty levels, themes, and a scoring system to challenge memory skills.

A multiplayer tank battle game with real-time physics and destructible environments. Features different tank types, weapon systems, and competitive gameplay.